The Preview Pane
The preview pane provides a preview of a case, a document or a contact displayed on a list, showing part of the content and references.
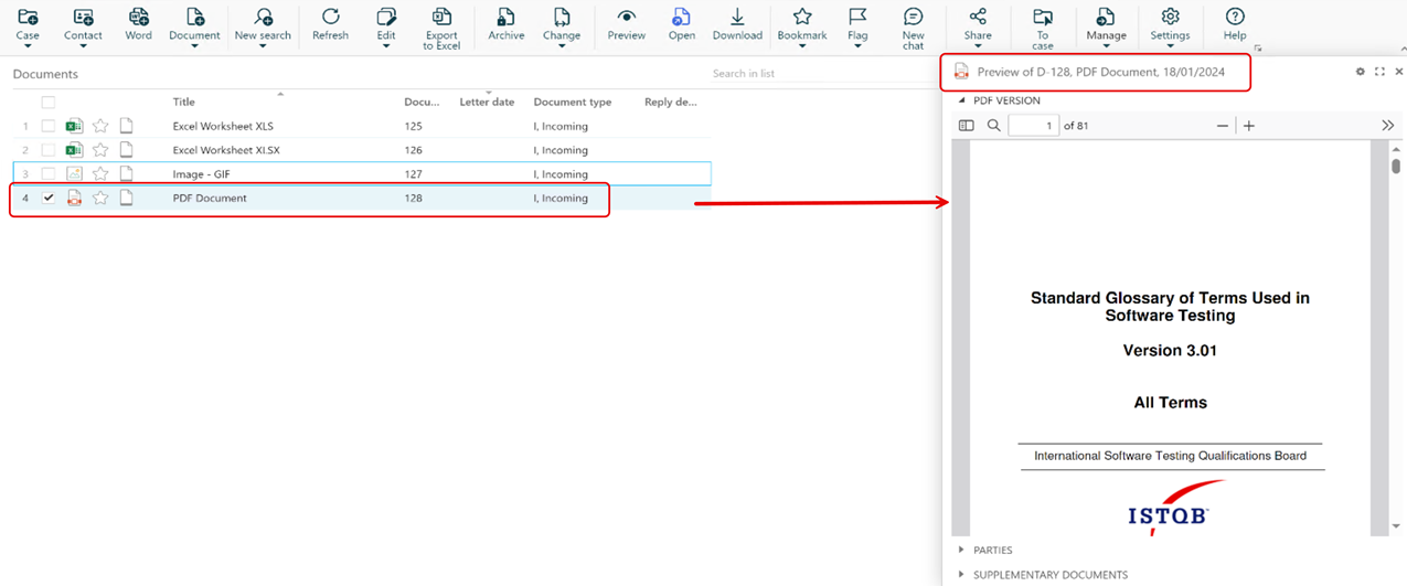
To view an item in a preview pane, select it in a list and click Preview. You can also press P to open or close the preview pane for the selected item.
The preview pane will show the following content:
|
For Cases |
For Documents |
For Contacts |
|---|---|---|
|
Documents* |
PDF Viewer* |
Addresses* |
|
Parties* |
Parties* |
Contact references* |
|
Case text* |
Supplementary documents* |
Case references* |
|
Case references |
Information |
Documents* |
|
Dates |
Document references |
Dates |
|
Information |
Office Online |
Information |
|
Reminders |
Dates |
|
|
Case references |
||
| Advanced PDF |
* Default information.
Note: When using the Microsoft Edge web browser and the PDF preview pane expanded to the maximized mode, the preview pane will not be rendered correctly. Scrolling the preview pane in the maximized mode is also not possible.
Customize the preview pane
You can customize the preview pane for a list item by adding, removing or reordering the displayed fields.
The Advanced PDF pane
The Advanced PDF pane may contain advanced PDF annotation, redaction and editing options, if additional PDF editing licenses have been purchased and enabled in your WorkZone installation. If licenses have not been purchased and enabled, the unlicensed Advanced PDF can only be used to read PDF documents and will not contain PDF editing functionality.
You can make the Advanced PDF the default PDF viewer on the preview pane by placing the Advanced PDF pane before the PDF Viewer pane.
- Open a list, for example, My open cases.
- In the list area, select a case and click
Preview on the ribbon.
- In the top right-hand corner of the preview pane, click
Configure preview. Panes that can be added to the preview pane are displayed in the Available panes (left pane) and currently applied panes are displayed on the right pane.
- To add a new pane: Select and drag it from the Available pane to the right pane, or select it in the Available pane and click
Select item.
- To remove an applied pane: Select and drag it from the right pane to the Available panes, or select it in the right pane and click
Deselect item.
- Click Apply to save your customized preview pane.
Reset the preview pane
You can reset the preview pane, clearing all customizations and restoring the default preview pane. Only the active preview pane is reset, not all preview panes in your configuration.
- Open a list, for example, My open cases.
- In the list area, select a case and click
Preview on the ribbon.
- In the top right-hand corner of the preview pane, click
Configure preview.
- In the Available panes area, click Reset.
- In the Confirm dialog, click Yes.
Tip: A blue line above a detail tab indicates which object is currently displayed in the preview pane. The line only appears on the detail pages. It is not displayed on the Home tab.
To preview another object, open the relevant detail tab, select the desired item, and click Preview.